VoltOps Observability
Real-time LLM Observability for AI Agents
Catch AI agent failures before they reach production. Get full visibility into every step, from input to output.


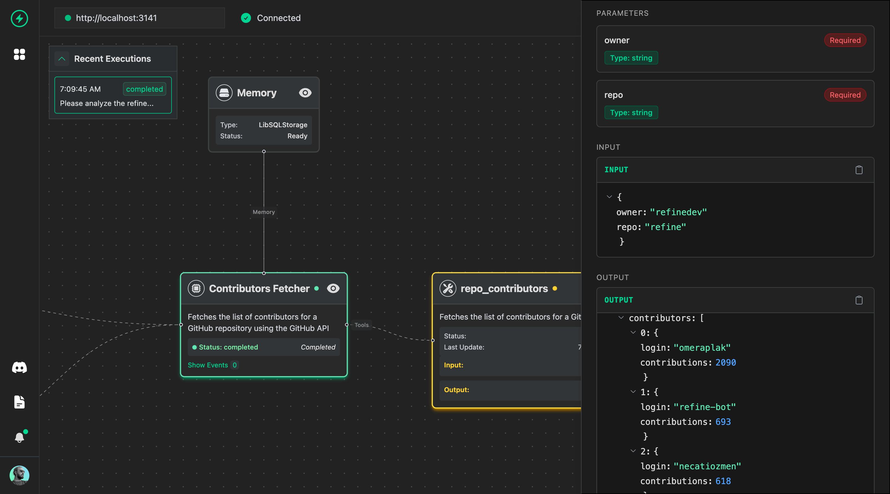
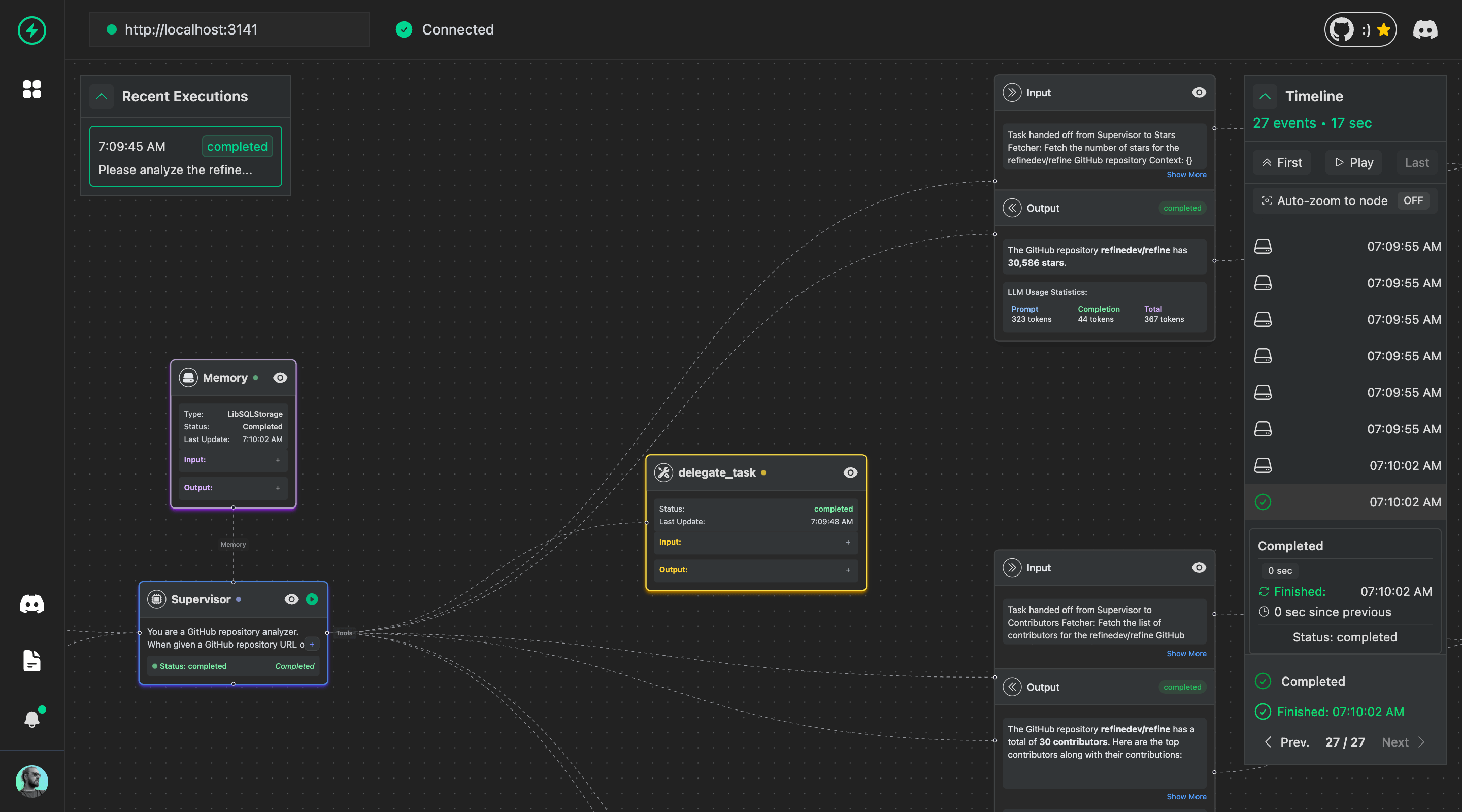
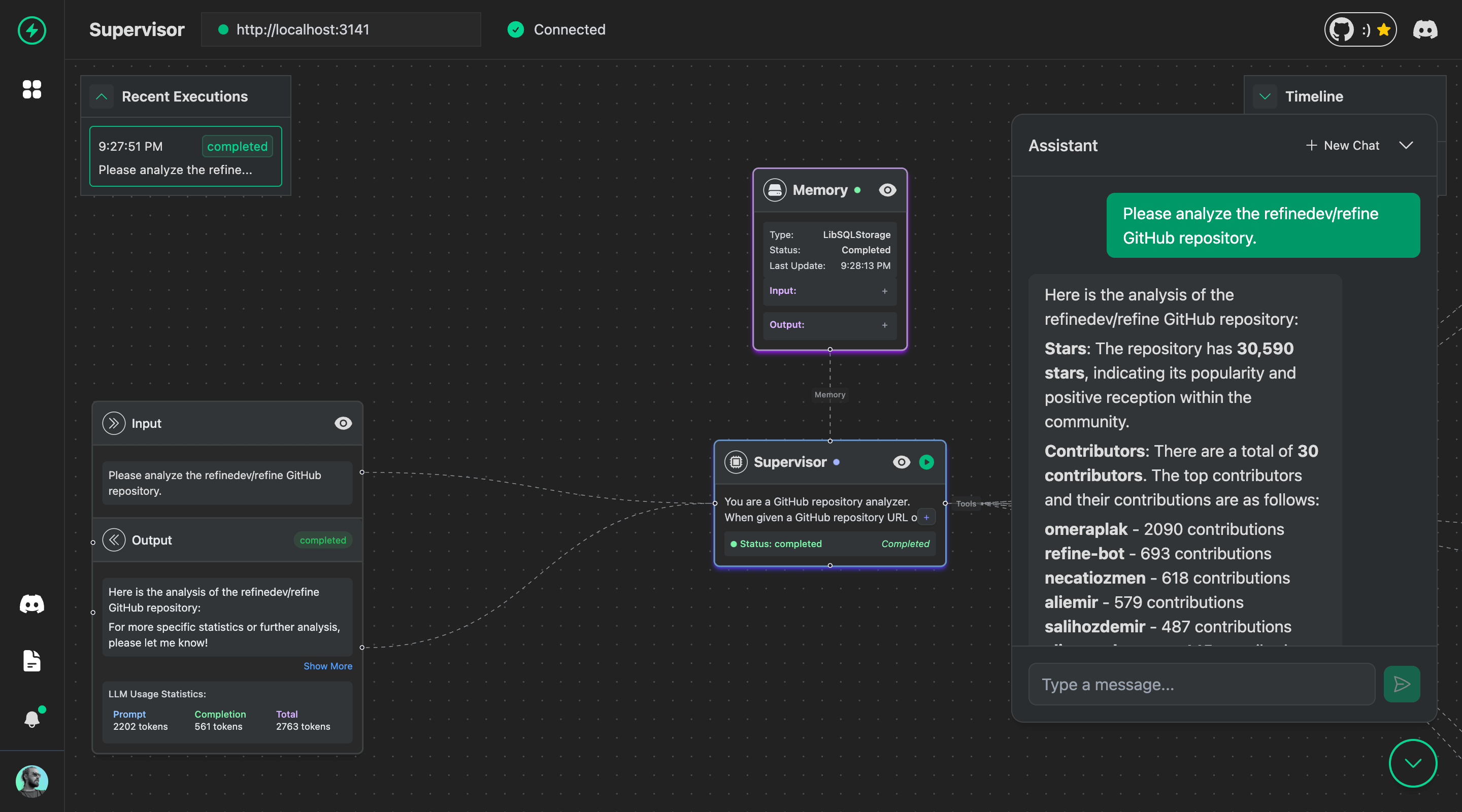
Visual Agent Execution
Visualize your agent's execution as an interactive flow diagram. Instantly spot bottlenecks, failed steps, and unexpected behaviors.

Alerts & Notifications
Get notified when things break. Set up alerts for latency, errors, and token usage. Receive notifications via Slack, email, or webhooks.

Detailed Tracing & Logs
Trace every LLM call, tool execution, and agent interaction. Replay sessions, inspect payloads, and find the root cause fast.